Sql e excel den data aktarımı yapmak istiyorum,yalnız adresler de yazı karakter sayısı 128 karakteri aşıyor. max seçiyorum kaydet diyorum olmuyor.
tavsiyelerinizi bekliyorum.
Hangi SambaPOS versiyonunu kullanıyorsunuz? Excel de adresleri 128 karaktere kadar sıkıştırdıktan sonra atmayı denediniz mi?
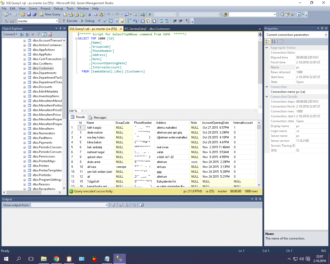
slm lar Excel de bulunan müşterilerin adres bilgileri 128 karakteri aşıyor, yemek sepetindeki adresleri kopyalamışlar hata veriyor çözümü var mı dır.
merhaba arkadaşlar sambapos 2 kurulu sql e import data yaptım.yalnız müşteriler kısmına tıkladığım zaman proğram kapanıyor,sambapos 3 e denedim fakat costumers yok varlıklar da nereye excell dosyasını kopyalaya biliriz.
4 cevap
Hangi SambaPOS versiyonunu kullanıyorsunuz? Excel de adresleri 128 karaktere kadar sıkıştırdıktan sonra atmayı denediniz mi?
slm lar Excel de bulunan müşterilerin adres bilgileri 128 karakteri aşıyor, yemek sepetindeki adresleri kopyalamışlar hata veriyor çözümü var mı dır.
merhaba arkadaşlar sambapos 2 kurulu sql e import data yaptım.yalnız müşteriler kısmına tıkladığım zaman proğram kapanıyor,sambapos 3 e denedim fakat costumers yok varlıklar da nereye excell dosyasını kopyalaya biliriz.